高级篇 -- 网络编程基础
网络协议: TCP/IP
| ##container## |
|---|
![]() |
- 应用层:主要负责为用户提供网络服务。应用层协议包括HTTP、FTP、SMTP等。
- 传输层:主要负责在网络中建立端到端的连接,提供可靠的数据传输。传输层协议包括TCP和UDP。(C++主要实践这里)
- 网络层:主要负责网络地址的分配和路由选择,例如 IP 协议。
- 数据链路层:主要负责传输数据帧,例如以太网、ATM 和 PPP 等协议。
参考资料:
进程间通信: IPC
- 管道:pipe
- 信号:signal
- 信号量:semaphore
- 消息队列:message
- 共享内存:share memory
- 套接字:socket (不同于以上5点, 套接字不仅可以在本地通信, 也可以在网络上通信)
参考资料:
套接字:socket
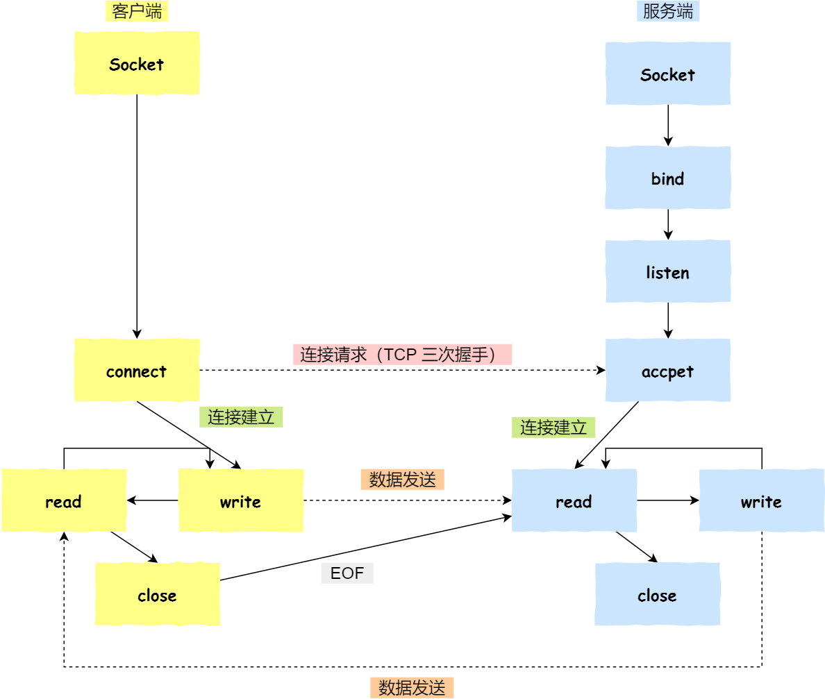
| ##container## |
|---|
![]() |
- 服务端和客户端初始化Socket,得到文件描述符
- 服务端调用bind,绑定IP和端口
- 服务端调用listen,进行监听
- 服务端调用accept,等待客户端连接
- 客户端调用connect,向服务端发起连接请求。(TCP三次握手)
- 服务端调用accept返回用于传输的Socket的文件描述符(和第一点得到的Socket不同)
- 客户端使用write写入数据,服务端调用read读取数据
- 客户端断开连接时会调用close,服务端也会调用close(TCP四次挥手)
参考资料:



